ggg'evening!

어제 지오메트리가 좀 복잡해서, 복습.
다시 처음부터.
주의할 부분/특이사항만 기록.
1. color ramp 컬러 조정에 사용
> 중앙 texture paint에는 사용할 수 없음.
그래서 image texture를 넣고,
여기에서 컬러를 사용



중앙 텍스처 페인팅은 너무 잘했는데,
전체 컬러를 민트에 맞춰서 좀더 라이트하게
hue saturation value node 사용
노드 개념일 뿐, 포토샵과 크게 다르지 않다.
재밌어.


도우의 러프니스가 어색하다.
이게 최선입니까.

아이싱에 subsurface 강조.
도우 러프니스 조절,
캐주얼하게.
아이싱 인풋을 지오메트리에 연결해서 아이싱이 보이게 하는 노드


삐빅! 여기서 잘못 한 것.
instance on points에서 실린더를 x축으로 -90 눕히는게 아니라,
cylinder 우측 transform 창에서 적용하고,
-90도를.
contrl a 로 apply 하는 것!

그리고 나서 보면,

이런식으로 잘 누워있게 됩니다..
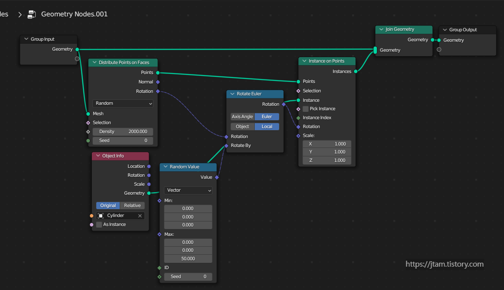
도넛 아이싱 표면에 버텍스/포인트의 밀도를 활용할 테니, distribute points on faces
그 포인트에 레퍼런스를 활용할 것이니, instance on points
실린더를 만들고 가져와서 그 포인트에 실린더를 대체할 거니, instance에 실린더의 지오메트리 연결
이 모든 지오메트리, 아이싱 표면과, 새로 포인트에 추가한 실린더를 합쳐 활용할 거니, join geometry.

방향을 자유롭게 하기 위해 rotation을 x/y/z 인식을 시켜야 하므로, instance on points에 연결



rotate euler
euler? = 오일러 각 Euler angles
rigid body(강체, 물리학에서 외력에 의해서 모양과 크기에 변형이 일어나지 않는 물체)를
3차원 공간에 표기하기 위해 레온하르트 오일러가 도입한 세 개의 각도.
아래 좌표계를 보면 M이 rigid body이고,
오일러 각은,
강체의 방향을 3차원 공간 좌표계의 회전으로 이해하는 것.
아래에 보이는 ψ, θ, φ (psi, theta, phi)의 각이 바로 오일러 각.
즉, 각 축에서 서로 수직인 z,y,z축의 각도 표현 법인 것.

euler rotate로 돌아가자면, 오일러 각을 회전시킨다,
즉, 3차원 좌표계에 있는 버텍스를 리지드 바디라고 보고 이것의 위치를 변경하는 것이 오일러 회전 노드의 역할이라 생각.

ref1. https://ko.wikipedia.org/wiki/%EC%98%A4%EC%9D%BC%EB%9F%AC_%EA%B0%81
오일러 각 - 위키백과, 우리 모두의 백과사전
위키백과, 우리 모두의 백과사전. 오일러 각(Euler角, Euler angle)은 강체가 놓인 방향을 3차원 공간에 표시하기 위해 레온하르트 오일러가 도입한 세 개의 각도이다.[1] 즉, 3차원 회전군 SO(3)의 한 좌
ko.wikipedia.org

이제 적용한 노드와 수치에 대한 완전한 설명 가능.
주의할 점.
1. 인풋-조인 지오메트리를 연결해야, 바탕이 되는 오브제가 보임.
2. distribute points on faces 에서 밀도를 결정했고,
여기에 weight paint를 하면 값이 안보이므로,
add> multiply를 활용해서 값이 보이게 해줘야 한다는 것.
(value도 연결해줘야 우측 지오메트리 노드에 뜬다.위 스샷에선 디링ㄸ)
시드는 베리에이션 개념.
3.오일러의 각에 대한 개념과
파이의 개념
즉, 원둘레와 지름의 비(원의 지름에 대한 둘레의 비율)를 이해하면 모든걸 설명할 수 있다.
4. 회전이나 스케일 등 오브제 스케일 조정될 시 ctrl a 로 적용시켜야 한다.
5. 섭지비전이 많이 될 수록, 웨이트 페인팅이 어렵다.
섭디는 최대한 적게, 뭐든 수치값을 최대한 적게 하는게 좋다.
너무 버벅거려서 통제불가..
스프링클을 배치시키는 방법 두가지.
1. 웨이트 페인트를 해서, 올리는 법.
2. 포아상을 이용해 올리는 법.

1. 웨이트를 이용할 경우.
문제는 인터섹션 되는 부분이 있어서 이걸 해결하기 위해,
기존 웨이트 페인트에 연결된 멀티플라이로 덴시티 올리는 방법을 끊고,
distribute points on faces를 poisson disk 로 바꾼다.
포아상 디스크는 미니멈 간격을 조절할 수 있다. 미터 개념이니까 단위는 조심해서.
덴시티 맥스를 조정할 수 있는데, 이것도 마찬가지로, multiply로 값을 조정할거니까.
density max 50 정도만 하고 multiply 달아주자.
기존의 sprinkle density 는 density factor로 연결.
why? 아직 질문 해결 안됨.
음,, 웨이트 페인트해서 밀도 조정해주는걸 팩터에 연결한다 정도로 정리하고.
새로운 값을 인풋에 연결.
값이 적으니 멀티플라이로 펌핑.
하면 스프링클 겹치지 않고 배치 가능.

복습 완료 001-009
섭디가 너무 높아서 웨이트 페인팅 수정불가..
복습하길 잘했다.
너무 많이 공부가 되었다!


'sw > blender' 카테고리의 다른 글
| how to achieve photorealism in 3d software. (0) | 2022.12.24 |
|---|---|
| blender ; rendering resolution (0) | 2022.12.23 |
| blender q&a; sRGB vs Linear (1) | 2022.12.22 |
| blender009-2_Geometry node (0) | 2022.12.21 |
| blender009-1_ Doughnut Geometry Nodes (0) | 2022.12.19 |